Home Services About Process Contact Us
Power Platform Governance

Secure, structured &
scalable by design

Protect your Microsoft environment with a governance framework built for scale — DLP policies, environment strategy, CI/CD pipelines, and ALM practices that keep your Power Platform secure, compliant, and under control.

Why governance matters

Power Platform's low-code nature empowers citizen developers — but without guardrails, it creates sprawl, data leakage risks, and ungoverned apps that nobody owns. A proper governance framework lets you unlock innovation while maintaining the security, compliance, and operational control your organisation requires.

73%
Of data breaches involve misconfigurations
Faster deployments with CI/CD
Zero
Downtime with proper ALM pipelines
100%
Audit trail with managed environments
🛡️

Data loss prevention

DLP policies control which connectors can be used together — preventing accidental sharing of Dataverse data with external services.

🌍

Environment strategy

Structured Dev / Test / UAT / Production environments with clear promotion paths and access controls at every stage.

🔁

CI/CD & ALM pipelines

Automated solution deployment using Azure DevOps or GitHub Actions — removing manual steps and human error from every release.

👁️

Monitoring & alerting

Power Platform Admin Centre, CoE Starter Kit, and custom dashboards give you full visibility across all environments and makers.

📋

Compliance & audit

Meet ISO 27001, GDPR, and internal audit requirements with complete activity logging, role-based access, and retention policies.

🧭

Expert advisory

We work with your IT leadership to design governance frameworks that support — not block — your teams from delivering value.

DLP Policy Configuration
🛡️
DLP PoliciesBlock · Allow · Monitor

Data Loss Prevention (DLP Policies)

Data Loss Prevention policies are the most powerful tool for controlling what your users can connect to inside Power Platform. We design layered DLP policies that define which connectors are allowed, blocked, or restricted to specific environments — keeping your data exactly where it should be.

We audit your existing connectors, categorise them by risk, and implement policies that protect sensitive data without unnecessarily blocking legitimate business use cases.

  • Tenant-wide and environment-scoped DLP policies
  • Business vs Non-Business connector classification
  • Blocked connector enforcement for high-risk services
  • HTTP connector restriction and endpoint filtering
  • Custom connector governance and approval workflows
  • Policy impact assessment before rollout
Get started →
Power Platform Environment Strategy
🌍
EnvironmentsDev · Test · UAT · Production

Environment Strategy (Managed Environments)

A well-designed environment strategy is the foundation of a mature Power Platform deployment. We design and implement a structure that separates development, testing, and production — protecting live data and giving teams the freedom to experiment safely.

We configure Managed Environments with enhanced governance features — including weekly digests, solution checker enforcement, sharing limits, and usage analytics — giving admins full visibility and control.

  • Dev / Test / UAT / Production environment structure
  • Managed Environment configuration and enablement
  • Sandbox vs Production environment policy separation
  • Environment access control and maker permissions
  • Environment request and provisioning workflows
  • Environment lifecycle and retirement policies
Get started →
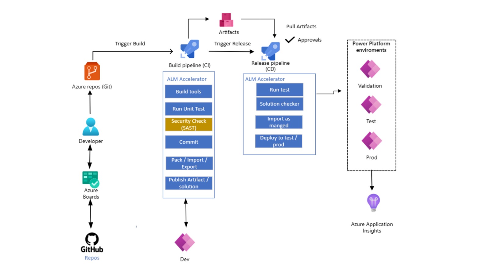
ALM and CI/CD Pipelines Power Platform
🔁
ALM & CI/CDAzure DevOps · GitHub Actions · Pipelines

ALM & CI/CD Pipelines (Automated Deployment)

Application Lifecycle Management (ALM) transforms how your solutions move from development to production. We build automated pipelines using Azure DevOps or GitHub Actions that export, validate, and deploy Power Platform solutions with zero manual intervention.

Every release is source-controlled, tested, and promoted through defined gates — eliminating the risk of breaking production and giving your team confidence to ship faster.

  • Azure DevOps pipeline configuration for Power Platform
  • GitHub Actions workflows for solution deployment
  • Power Platform Build Tools integration
  • Solution checker and approval gates in pipeline
  • Automated unpacking and source control of solutions
  • Rollback procedures and deployment history
Get started →
Governance Advisory and CoE
🧭
AdvisoryCoE · Policies · Training

Governance Advisory (CoE & Strategy)

Governance is not just technical — it's cultural. We work with your IT leadership, architects, and business stakeholders to design a Centre of Excellence (CoE) framework that empowers citizen developers while keeping IT in control.

We implement the Microsoft CoE Starter Kit, customise it to your organisation's needs, and provide the training and documentation your team needs to operate and evolve the governance model independently.

  • CoE Starter Kit implementation and customisation
  • Maker onboarding and training programmes
  • Governance policy documentation and playbooks
  • App and flow inventory and ownership audits
  • Admin and maker community setup
  • Ongoing governance review and advisory retainers
Get started →

Related services

Governance underpins everything — pair it with these services to build a complete, secure Microsoft platform.

☁️

Azure

Azure DevOps and GitHub Actions are the backbone of CI/CD pipelines that automate every solution deployment.

📱

Power Apps

Governed apps are better apps — environment strategy and ALM ensure your Power Apps land safely in production.

⚙️

Power Automate

DLP policies and flow governance keep automated processes compliant, auditable, and within policy boundaries.

Ready to govern your Microsoft environment?

Our governance specialists will audit your setup, identify risks, and implement a framework that keeps you secure and in control.

Send us a message

Or book a call directly

Pick a time that works for you. 30 minutes with one of our Microsoft specialists.

📅 Book a 30-min call
Reply within 1 business day
🔒No spam, ever
🤝No obligation